This guides show you how to enable the LMS API within eJournal. Please note that this guide assumes you have the required privileges within the LMS.
Make sure you already integrated LTI, for more information see this guide.


https://api.[your institute subdomain].ejournal.app/lms/authenticate/

eJournalhttps://api.[your institute subdomain].ejournal.app/lms/authenticate/core:*:* enrollment:orgunit:read enrollment:own_enrollment:read groups:group:read sections:section:read role:detail:read| Scope | Path(s) | Motivation |
|---|---|---|
enrollment:orgunit:read |
|
Retrieve user data in order to synchronize users to eJournal. |
orgunits:course:read |
|
Retrieve course data in order to synchronize course to eJournal. |
enrollment:own_enrollment:read |
enrollments/myenrollments/ |
Fetching enrolled courses of the current user in order to import a submission to eJournal. |
groups:group:read |
|
Fetching the group categories and their groups in order to synchronize groups to eJournal. |
sections:section:read |
|
Fetching the sections in order to synchronize groups to eJournal. |
role:detail:read |
roles/ |
Fetching the Brightspaces roles in order to map these to eJournal roles. |
core:*:* |
|
|
We make use of the
core:*:*scope because we use some APIs that have not yet received their own dedicated scope. See the docs here.
Within the eJournal admin panel, navigate to the tab "LTI Integration". Here under the LMS API header, store the values from the previous step.

API successfully connected!
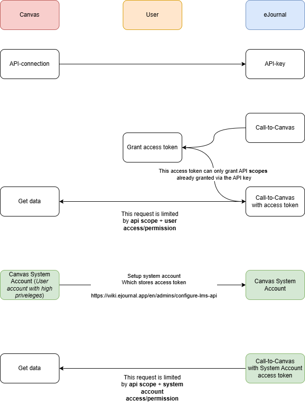
Below the client secret, you will find the option to configure a system account. If configured, all synchronization calls will occur via the system-wide account. This is useful when not all users have access to all account information as it ensures that eJournal has enough permissions to retrieve all relevant information. To setup the account follow these steps:
The system account is required to have the access to the following endpoints in all LMS courses where eJournal is used, this includes full access to the information that is returned (e.g. the login id as defined in User):
In green is shown what is added by the system account:

The final 'get data' call is no longer limited by the access of the user requesting the data. This is especially usefull when syncing course members, or preventing duplicate user accounts from being created due to missing information.
The system account is required to have the access to the following endpoints in all LMS courses where eJournal is used, this includes full access to the information that is returned (e.g. the username as defined in Enrollment.ClasslistUser):
Let your eJournal point of contact know the LMS API is successully connected, if you are unsure who your assigned point of contact is you can email support@ejournal.app.
When preferred, you can ask an eJournal staff member to verify the API connection.
To make sure the API integration is succesfully setup you can make use of the following test:
That's it! If there is any issue, please reach out to your assigned point of contact (or support@ejournal.app).